Azure Load Balancing: Choose the Right Option

What is Load Balancing?
Load balancing is the even distribution of network traffic across a group of backend computing resources or servers. The primary goals of load balancing are:
✅ Optimizing resource utilization
✅ Maximizing throughput & performance
✅ Minimizing response time
✅ Ensuring high availability
✅ Preventing overload on a single resource
In Azure, there are multiple load-balancing options, each designed for different traffic types and use cases.
TL;DR (2025 Update)
| Goal | Pick | Why | Layer / Scope |
|---|---|---|---|
| Global HTTP(S) acceleration + WAF | Front Door Std/Premium | Anycast edge, caching, rapid failover | L7 / Global |
| Global single anycast IP for TCP/UDP | Cross-region Load Balancer | L4 pass-through, fast failover (no DNS TTL) | L4 / Global |
| Hybrid or external endpoint steering | Traffic Manager | DNS-based latency / geo / weighted policies | DNS / Global |
| In-region advanced HTTP routing + per-app WAF | Application Gateway v2 | Path/host routing, rewrites, mTLS | L7 / Regional |
| Regional TCP/UDP balancing + outbound SNAT | Standard Load Balancer | High-perf, zone redundant | L4 / Regional |
| Insert firewall / IDS transparently | Gateway Load Balancer | Inline NVA chaining without UDR complexity | L3/L4 / Regional |
| Legacy Basic LB still present | Migrate to Standard | Basic retires 30 Sept 20251 | — |
Plan outbound explicitly before default outbound access retirement (30 Sept 2025)2. Combine services (e.g. Front Door + App Gateway) for layered designs.
🔍 Azure Load Balancing Options (2025 Update)
The Azure portfolio has evolved since this article was first published. Notable changes:
- Basic Load Balancer retires 30 Sept 2025 (no new Basic deployments after 31 Mar 2025).
- Standard Load Balancer now supports a cross-region (global) tier.
- Gateway Load Balancer enables transparent NVA insertion.
- Azure Front Door has Standard and Premium tiers (Classic is legacy).
| Service | Scope | Recommended For | Classification |
|---|---|---|---|
| Standard Load Balancer | Regional & Global (cross-region) | Non-HTTP(S) TCP/UDP, high-performance L4, outbound SNAT | Layer 4 (data plane) |
| Traffic Manager | Global (DNS) | Latency / geo / weighted / priority routing; hybrid endpoints | DNS-based traffic steering (not an inline proxy) |
| Application Gateway (v2) | Regional | Advanced HTTP(S) app delivery, WAF, mTLS, rewrites | Layer 7 proxy |
| Azure Front Door (Std/Premium) | Global | Global web apps & APIs, acceleration, WAF, rules engine | Layer 7 anycast edge |
| Gateway Load Balancer | Regional (inline) | Transparent insertion of NVAs (firewall, IDS/IPS, DPI) | Layer 3/4 service chaining |
| (Legacy) Basic Load Balancer | Regional | Legacy workloads only (migrate) | Retiring 30 Sept 2025 |

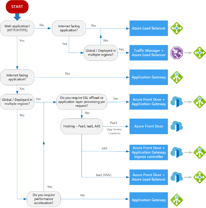
Now, let’s explore each of these services in detail.
🌍 Azure Load Balancer (Standard)

Standard Azure Load Balancer is a Layer 4 (TCP/UDP) load-balancing service designed for high-performance and ultra-low-latency traffic. It distributes inbound and outbound flows and is zone redundant. A cross-region (global) Load Balancer SKU3 lets you expose a single anycast IP fronting multiple regional Standard Load Balancers for active-active or fast failover scenarios.
Retirement Notice: Basic Load Balancer retires on 30 Sept 20251. Migrate to Standard for: security by default (closed unless NSG permits), higher scale, zone redundancy, SLA (99.99%), HA ports, and global tier integration.
Types of Azure Load Balancers
| Type | Purpose |
|---|---|
| Public Load Balancer | Distributes internet-facing traffic across VMs in a VNet. |
| Internal Load Balancer | Distributes private network traffic within Azure. |

Availability Zone Configurations
| Mode | Behavior |
|---|---|
| Zone Redundant | Uses a single IP, surviving zone failures. |
| Zonal | Restricts traffic to a specific zone. |

Standard vs. (Retiring) Basic Load Balancer
| Feature | Standard | Basic (Legacy) |
|---|---|---|
| Backend pool size | Up to 1000 instances | 300 instances |
| Health probes | TCP, HTTP, HTTPS | TCP, HTTP |
| Security posture | Closed by default (NSG allow required) | Open to internet by default |
| HA Ports (all ports) | ✅ Supported | ❌ Not supported |
| Zonal / Zone redundant | ✅ Yes | ❌ No |
| Cross-region (global tier) | ✅ Yes | ❌ No |
| SLA | 99.99% (≥2 healthy instances) | None |
| Retirement status | Active | Retires 30 Sept 2025 |
Action: Audit for any Basic SKUs (including Basic Public IP) and plan upgrade before the retirement cutoff1.
Cross-region (Global) Load Balancer
Provides a globally anycast IPv4 frontend distributing traffic to a backend pool of regional public Standard Load Balancers. Use it when you need:
- Fast failover without DNS TTL delays (contrast with Traffic Manager).
- A single global IP for multi-region L4 workloads (TCP/UDP).
- Simpler active-active pattern for stateful protocols (hash-based distribution per flow).
Not a replacement for Front Door (no HTTP features) nor Traffic Manager (which can include non-Azure endpoints & complex routing policies).
Outbound Connectivity (Retirement Note)
Default outbound access for VMs retires 30 Sept 20252. Plan explicit outbound via:
- NAT Gateway
- Standard Load Balancer outbound rules (frontend IPs)
- Instance-level public IP (least preferred for fleets)
Prefer NAT Gateway for high SNAT scale; LB outbound fits when you already require inbound load balancing.
🌐 Azure Traffic Manager (DNS-based Routing)

Traffic Manager is a DNS-based global traffic steering service4. It does not proxy or terminate connections; it returns the best endpoint (based on the chosen routing method) to the client resolver. Because of DNS caching, failover is influenced by TTL and client resolver behaviour.
How It Works
1️⃣ A client requests a domain (e.g., app.contoso.com).
2️⃣ The DNS system redirects to contoso.trafficmanager.net.
3️⃣ Traffic Manager selects a backend using health checks & routing rules.
4️⃣ The client receives the IP of the closest, available backend and connects directly.

Routing Methods
| Routing Method | Use Case |
|---|---|
| Priority | Primary backend with failover options. |
| Weighted | Distribute traffic based on weights. |
| Performance | Route traffic to the closest backend. |
| Geographic | Route traffic based on user location. |
| MultiValue | Return multiple healthy endpoints. |
| Subnet | Route based on user IP ranges. |

Traffic Manager is ideal for:
✔️ Latency-based routing where DNS steering is sufficient
✔️ Hybrid / external endpoints (on-prem, other clouds)
✔️ Controlled weighted canary rollouts
✔️ Geographic compliance routing (data sovereignty)
🔹 Azure Application Gateway (v2)

Application Gateway is a Layer 7 load balancer designed specifically for HTTP(S) traffic5. It provides advanced web traffic routing, SSL offloading, and Web Application Firewall (WAF) integration.
Key Features (v2 SKU)
✅ Path- & host-based routing
✅ Session affinity (cookie-based)
✅ TLS termination & end-to-end TLS
✅ Mutual TLS (client cert auth)
✅ Web Application Firewall (WAF) (Prevention / Detection modes)
✅ HTTP/2, WebSockets
✅ Header & URL rewrite rules
✅ Autoscaling & zone redundancy
✅ Custom error pages & diagnostics (Access logs, Performance logs)

Best for:
✔️ Web applications that require advanced traffic routing.
✔️ Security-conscious deployments using WAF protection.
🌎 Azure Front Door (Standard/Premium)

Azure Front Door is a global anycast Layer 7 application delivery network6 offering dynamic site acceleration, intelligent routing, and integrated security.
Key Capabilities
✅ Global HTTP(S) load balancing & fast failover
✅ Dynamic & static content acceleration (edge POP caching)
✅ Rules Engine (headers, redirects, rewrites)
✅ Custom domains & managed certificates
✅ Integrated WAF (Core Rule Set), DDoS edge protection
✅ Private origin support (Premium) via Private Link
✅ Advanced security features (Premium): Bot protection, more granular WAF features
✅ Near real-time health probes & rapid failover (vs DNS TTL delays)
💡 Front Door vs. Traffic Manager:
- Front Door: Inline HTTP(S) proxy, real-time health & latency-based routing, edge caching, WAF.
- Traffic Manager: DNS answer steering only; no caching, TLS, or header logic; supports non-HTTP endpoints & external origins.
Best for:
✔️ Global applications that need low latency.
✔️ Web APIs requiring intelligent traffic routing.
🌍 Global vs. Regional & Layer Considerations
| Service | Scope | Primary Layer / Mode | Typical Use Case |
|---|---|---|---|
| Cross-region (Global) Load Balancer | Global | L4 TCP/UDP pass-through | Single global IP for multi-region backend L4 workloads |
| Standard Load Balancer (Regional) | Regional | L4 TCP/UDP | Intra-region distribution & outbound SNAT |
| Azure Front Door (Std/Premium) | Global | L7 HTTP(S) proxy | Global web/API acceleration & security |
| Traffic Manager | Global (DNS) | DNS steering | Latency / geo / weighted routing incl. external endpoints |
| Application Gateway (v2) | Regional | L7 HTTP(S) proxy | Regional web app delivery & WAF with VNet integration |
| Gateway Load Balancer | Regional (inline) | Service chaining (L3/L4) | Transparent NVA insertion (firewall, IDS/IPS) |
Selection Cheat Sheet
| Scenario | Recommended | Notes |
|---|---|---|
| Global low-latency web/API + caching + WAF | Front Door Premium | Add App Gateway if per-app internal segmentation needed |
| Multi-region L4 (non-HTTP) with single IP | Cross-region Load Balancer | Backend pool = regional Standard LBs |
| DNS-based hybrid (on-prem & Azure) | Traffic Manager | Combine with Front Door or regional LBs |
| In-region advanced routing & WAF | Application Gateway | Can sit behind Front Door |
| Insert firewall / NVA transparently | Gateway Load Balancer (+ Standard LB) | Chaining simplifies flow symmetry |
| Legacy Basic LB deployment | Migrate to Standard LB | Plan before retirement date |
Common Combinations
- Front Door + Application Gateway: Global entry + regional path-based routing & WAF policies separation.
- Front Door + Standard Load Balancer: Global HTTP(S) to edge; regional L4 services or container ingress.
- Cross-region Load Balancer + Traffic Manager: Rare—Traffic Manager as external fallback or hybrid integration.
- Gateway Load Balancer + Standard Public LB + Front Door: Full chain: edge (FD) → security NVA (GLB) → application tier.
- Traffic Manager + Front Door: Layered control for regulatory geo mapping with Front Door acceleration.
📌 Final Thoughts
Azure offers multiple load balancing solutions, each designed for specific traffic types, regions, and use cases. Whether you’re building a global web application or optimizing regional traffic, choosing the right service is key to maximizing performance, availability, and security.
💡 Summary (2025):
✔️ Use Front Door (Std/Premium) for global HTTP(S) acceleration & security.
✔️ Use Cross-region Load Balancer for global L4 with a single anycast IP.
✔️ Use Traffic Manager for DNS-based steering & hybrid endpoints.
✔️ Use Application Gateway (v2) for regional L7 with WAF & rewrites.
✔️ Use Standard Load Balancer for regional L4 + outbound SNAT.
✔️ Use Gateway Load Balancer to insert NVAs transparently.
✔️ Migrate any Basic SKUs before 30 Sept 2025.
Azure Basic Load Balancer retirement announcement: Official notice ↩︎ ↩︎ ↩︎
Default outbound access retirement: Announcement ↩︎ ↩︎